产品视图

帮助首页  上一页  下一页

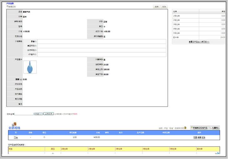
产品视图

产品视图中不仅包含产品基本信息,还包括:

库存数和分库数,查看出入库历史的入口

以及:关注该产品的客户(给客户有报价),购买该产品的客户(合同交付和订单明细),供应该产品的供应商(客户视图内供货产品)